Согласование и ознакомление с пакетом документов
Согласование и ознакомление с пакетом документов производится аналогично, рассмотрим функционал на примере согласования.
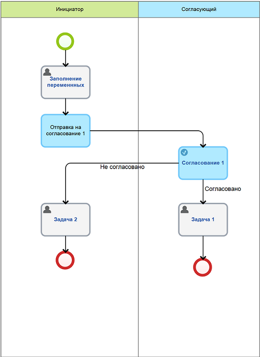
Для согласования пакета документов необходимо создать процесс, выглядеть он будет так:

В задаче "Отправка на согласование", на вкладке Документы укажите документы, которые хотите отправить на согласование:

Те же документы необходимо указать в задачах "Согласование пакета документов" и "Заполнение переменных".
Процесс создан, опубликуйте его и запустите в веб-части. Заполните переменные документами:

Переходим к отправке на согласование, на этом шаге укажите тему и согласующего (поле Кому):

Следующий шаг согласования пакета документов – решить, какие документы необходимо отправить на согласование. Для согласования каждого документа отдельно используйте кнопки справа, для согласования всего пакета – кнопки из верхнего меню. Пакет документов может считаться согласованным, если согласованы все документы, находящиеся в нем, в противном случае пакет документов не согласован.

После согласования пакета документов в листе согласования отобразится информация по всем документам.
Вид листа согласования:

В карточке документа на вкладке Согласование информация отобразится следующим образом:

Согласовать пакет документов можно и из веб-части. Для этого зайдите в раздел Документы и отметьте флажками документы, которые необходимо согласовать (флажки необходимо установить в специальные поля, слева от названия документа).

После выбора необходимого количества документов нажмите кнопку Отправить на панели инструментов и выберите в контекстном меню пункт Отправить на согласование:

После отправки на согласование будет предложен выбор согласующего, как и в задаче "Отправка на согласование" по процессу. Далее все действия производятся аналогично действиям по процессу, которые описаны выше.